快速订购

中文

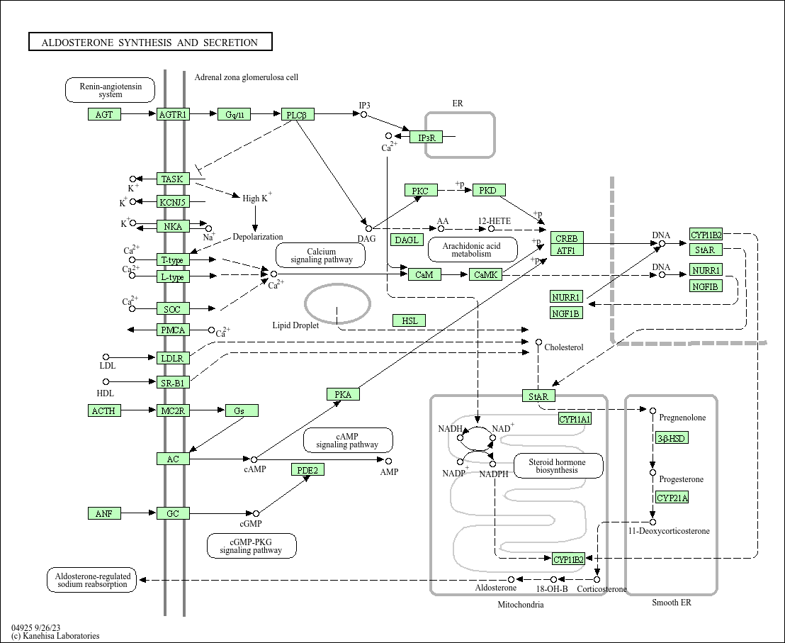
Aldosterone synthesis and secretion(醛固酮合成与分泌)

基础研究核心:解析肾上腺皮质球状带细胞合成并分泌醛固酮(Aldosterone)的调控机制,是维持水钠平衡、血压稳态及电解质代谢的关键通路。核心调控轴为肾素 - 血管紧张素 - 醛固酮系统(RAAS):血管紧张素 II(Ang II)结合球状带细胞表面 AT1R,激活 PLC-γ-PKC 通路,促进醛固酮合成关键酶(CYP11B2,醛固酮合酶)的表达;此外,血钾升高可直接刺激球状带细胞,通过钙敏感受体(CaSR)激活钙离子信号,协同促进醛固酮分泌。醛固酮作用于肾脏远曲小管和集合管上皮细胞,结合盐皮质激素受体(MR),调控上皮钠通道(ENaC)和钠钾 ATP 酶的表达,增强钠重吸收和钾排泄。研究重点包括 Ang II-AT1R 信号的特异性调控、血钾与 Ang II 的协同分泌机制、通路过度激活与原发性醛固酮增多症、高血压及心力衰竭的关联。
核心关键蛋白:醛固酮(Aldosterone)、血管紧张素 II(Ang II)、AT1R(Ang II 受体)、CYP11B2(醛固酮合酶,合成关键酶)、CYP11B1(11β- 羟化酶)、PLC-γ、PKC、钙敏感受体(CaSR)、盐皮质激素受体(MR)、ENaC(上皮钠通道)、钠钾 ATP 酶(Na+/K+-ATPase)、肾上腺皮质球状带细胞、肾脏远曲小管上皮细胞。

产品列表

    货号
    产品名称
    反应性
    应用
  • {{item.title}}
    {{item.react}}
    {{item.applicat}}

Related Promotional Journal Downloads

Brand/Complete Product Range Series
Brand/Complete Product Range Series

Detailed introduction of the column

Download and Save
Primary antibodies
Primary antibodies

Detailed introduction of the column

Download and Save
Secondary antibodies
Secondary antibodies

Detailed introduction of the column

Download and Save
mIHC/ Multiplex Fluorescence Detection Kits
mIHC/ Multiplex Fluorescence Detection Kits

Detailed introduction of the column

Download and Save

热门产品推荐

更多产品

30000 + 优质产品矩阵,云端一站式尊享供应

一抗、二抗、mIHC试剂盒、ELISA试剂盒、蛋白、分子生物学产品、细胞培养相关产品、辅助试剂...

联系我们