快速订购

中文

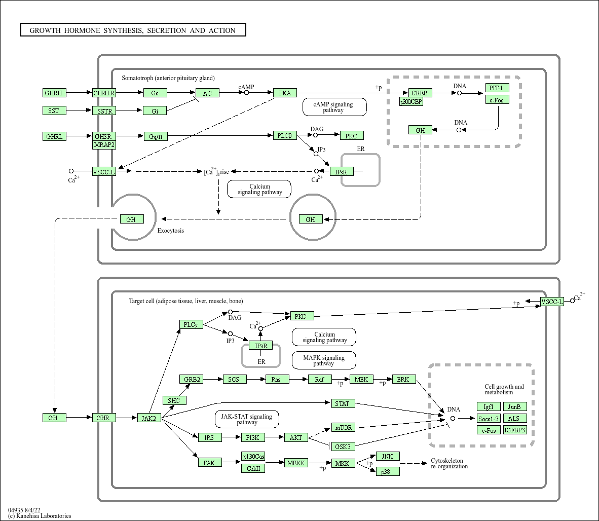
Growth hormone synthesis, secretion and action(生长激素合成、分泌与作用)

基础研究核心 阐明垂体前叶生长激素细胞合成并分泌生长激素(GH),及 GH 调控生长发育、代谢重塑的分子机制。GH 的分泌受下丘脑生长激素释放激素(GHRH)和生长抑素(SS)的双重调控:GHRH 结合受体激活 cAMP-PKA 通路,促进 GH 基因转录与分泌;SS 则通过抑制 cAMP 生成抑制 GH 分泌。GH 结合靶细胞(肝脏、骨骼、肌肉)表面生长激素受体(GHR),诱导受体二聚化并招募 JAK2 激酶,激活 JAK2-STAT5 通路,促进胰岛素样生长因子 1(IGF-1)合成;IGF-1 结合 IGF-1R 进一步激活 PI3K-Akt、MAPK 通路,促进软骨细胞增殖(骨骼生长)、蛋白质合成及脂肪分解。研究重点包括 GH 分泌的节律性调控、GHRH-SS 平衡机制、通路异常与矮小症(GH 缺乏)、巨人症(GH 过量)及代谢紊乱的关联。
核心关键蛋白:生长激素(GH)、生长激素释放激素(GHRH)、生长抑素(SS)、胰岛素样生长因子 1(IGF-1)、生长激素受体(GHR)、IGF-1R(IGF-1 受体)、JAK2、STAT5、PI3K、Akt、MAPK(ERK)、GHRHR(GHRH 受体)、SSTR(生长抑素受体)、CYP19A1(芳香化酶,介导雌激素对 GH 分泌的调控)、软骨细胞 / 成骨细胞(靶细胞)。

产品列表

    货号
    产品名称
    反应性
    应用
  • {{item.title}}
    {{item.react}}
    {{item.applicat}}

Related Promotional Journal Downloads

Brand/Complete Product Range Series
Brand/Complete Product Range Series

Detailed introduction of the column

Download and Save
Primary antibodies
Primary antibodies

Detailed introduction of the column

Download and Save
Secondary antibodies
Secondary antibodies

Detailed introduction of the column

Download and Save
mIHC/ Multiplex Fluorescence Detection Kits
mIHC/ Multiplex Fluorescence Detection Kits

Detailed introduction of the column

Download and Save

热门产品推荐

更多产品

30000 + 优质产品矩阵,云端一站式尊享供应

一抗、二抗、mIHC试剂盒、ELISA试剂盒、蛋白、分子生物学产品、细胞培养相关产品、辅助试剂...

联系我们