快速订购

中文

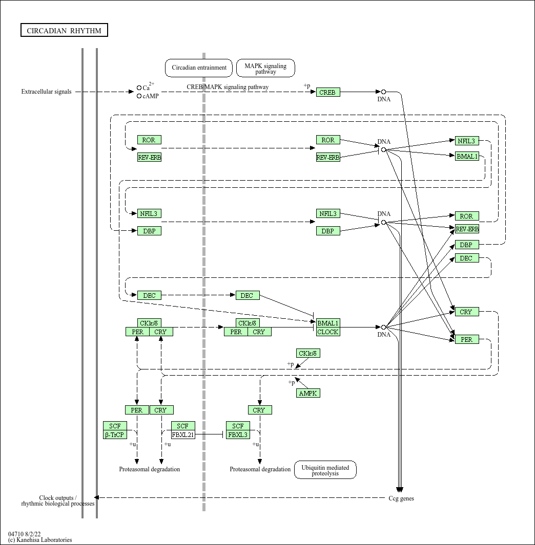
Circadian rhythm(昼夜节律)

基础研究核心:解析机体约 24 小时昼夜节律的分子调控机制,核心是下丘脑视交叉上核(SCN)的中枢生物钟与外周组织生物钟构成的转录 - 翻译反馈环路(TTFL)。核心生物钟基因包括 Clock、Bmal1、Per、Cry:Clock 与 Bmal1 形成异二聚体,结合 Per 和 Cry 基因启动子区的 E-box 元件,激活 Per 和 Cry 基因转录;Per 和 Cry 蛋白在胞质积累后形成异二聚体,进入细胞核,反馈抑制 Clock/Bmal1 的转录活性,减少 Per 和 Cry 表达;随着 Per/Cry 蛋白被泛素化降解,抑制作用解除,新一轮循环启动,形成约 24 小时节律。此外,Clock/Bmal1 还调控 Rev-Erb、ROR 等基因,通过调控 Bmal1 表达稳定节律。研究重点包括光照等环境信号( Zeitgeber )对节律的同步化机制、中枢与外周生物钟的协调、节律紊乱与疾病(睡眠障碍、代谢综合征、肿瘤)的关联、生物钟基因多态性与个体节律差异的关系。
核心关键蛋白:CLOCK、BMAL1、PER1/2/3、CRY1/2(核心生物钟蛋白)、Rev-Erbα/β、RORα/β/γ(辅助调控因子)、CK1δ/ε(酪蛋白激酶 1,磷酸化 PER 蛋白,促进其降解)、FBXL3(泛素连接酶,降解 CRY 蛋白)、视紫红质(视网膜光感受器,传递光照信号)、SCN(视交叉上核,中枢生物钟)、E-box 元件(Clock/Bmal1 结合位点)、PER/Cry 基因(靶基因)。

产品列表

    货号
    产品名称
    反应性
    应用
  • {{item.title}}
    {{item.react}}
    {{item.applicat}}

Related Promotional Journal Downloads

Brand/Complete Product Range Series
Brand/Complete Product Range Series

Detailed introduction of the column

Download and Save
Primary antibodies
Primary antibodies

Detailed introduction of the column

Download and Save
Secondary antibodies
Secondary antibodies

Detailed introduction of the column

Download and Save
mIHC/ Multiplex Fluorescence Detection Kits
mIHC/ Multiplex Fluorescence Detection Kits

Detailed introduction of the column

Download and Save

热门产品推荐

更多产品

30000 + 优质产品矩阵,云端一站式尊享供应

一抗、二抗、mIHC试剂盒、ELISA试剂盒、蛋白、分子生物学产品、细胞培养相关产品、辅助试剂...

联系我们